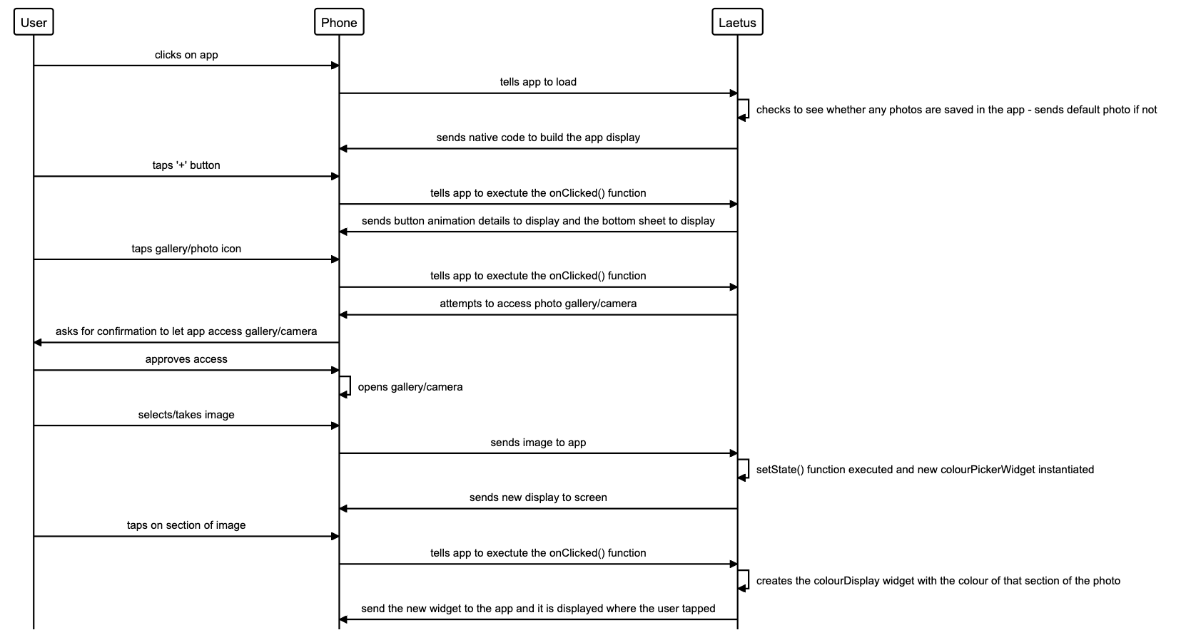
Our group decided to build a cross platform colour detection app, using a brand new framework and language to try and test ourselves and find out how we would fare being faced with an entirely new set of technologies.
In terms of a real world application, we could see this being useful for graphic or interior designers, artists, or possibly even colour blind people.
Check out this demo video showing off the completed application!
| Area | Technology |
|---|---|
| Framework | Flutter |
| Language | Dart |
| Emulators | Xcode, Android Studio |
Malachi Spencer
Constantine Akritides
Adam Grieve
Chris Walsh
-
You will also need to download Flutter and follow their guides to download Xcode and Android Studio SDK.
-
Clone this repository by entering
git clone https://github.com/AdamusBG/laetus.gitin your terminal. -
Ensure you are in the root of the project.
-
Enter
flutter pub getin your terminal to install dependencies. -
Open a simulator using
open -a Simulator- for iOS, for Android open using Android Studio or VS Code. -
Enter
flutter runin your terminal.
Given the teams on Monday morning and being asked to present an MVP on Wednesday, we put together a basic plan to begin with, and came back to this on Wednesday to confirm where we were going. We started by considering what features would be considered useful in a colour detection app, and came to the agreement that there was a huge amount of potential features and so would start with the basics, returning the colour with its CYMK and RGB values, then adding the option for opacity, and giving the user a few complimentary colours, as well as the most dominant colours in the image.
Check out our planning wiki here.
Check out our team charter here.






